Interface
The Interface Settings window allows users to customize the appearance and layout of the AnalyticsCreator working environment. These settings define how diagrams, navigation trees, and workspace pages are visually represented, making it easier to adapt the interface to individual preferences or monitor configurations.
Important: Interface settings are stored per user profile. This means each user can define their own visual preferences without affecting other users or the shared project environment. Changes made here apply only to the current user's interface layout and will not alter global project configurations.
The configuration options are organized into four tabs: Colors, Diagram, Navigation Tree, and Pages. Each tab offers controls that influence how diagrams and objects are displayed within the workspace.
A) Colors
The Colors tab provides complete control over the color palette of all diagram elements. Each object type in AnalyticsCreator can have its background and foreground colors configured separately. This allows for clear visual separation between different DWH layers, object types, and diagram components.
| ID | Option | Description |
|---|---|---|
| 1 | Background Arrow | Defines the background color for connection arrows between objects. |
| 2 | Background Text | Specifies the color behind text elements and labels. |
| 3 | Background External Transformation | Sets the color for transformations coming from external sources. |
| 4 | Background Fact | Defines the background color for Fact tables in the Data Mart layer. |
| 5 | Background Header | Determines the color used in object headers. |
| 6 | Background Vault Hub | Color used for Vault Hub entities. |
| 7 | Background Vault Link | Sets background color for Vault Link entities. |
| 8 | Background Even Column | Background color applied to even-numbered columns for readability. |
| 9 | Background Odd Column | Background color applied to odd-numbered columns for contrast. |
| 10 | Background Other Object | Defines the background color for objects not categorized elsewhere. |
| 11 | Background Package | Sets the background for package objects in the diagram. |
| 12 | Background Vault Satellite | Color used for Vault Satellite entities. |
| 13 | Background Script Transformation | Specifies background color for script-based transformations. |
| 14 | Background Source | Defines background color for Source tables or external systems. |
| 15 | Background Table | Applies to background color of generic table objects. |
| 16 | Background View | Color for View-type objects in diagrams. |
| 17 | Border Diagram | Specifies border color for the entire diagram area. |
| 18 | Border Object | Defines border color around individual objects. |
| 19 | Line Color | Controls color for main connecting lines between objects. |
| 20 | Highlighted Label | Color used for highlighting selected or focused labels. |
| 21 | Default Presets | Applies predefined templates (Default 1, 2, or 3) to restore visual settings quickly. |
| 25 | Foreground Arrow | Sets arrow line color and border in the diagram. |
| 26 | Foreground Text | Defines text color for object labels and headers. |
| 27 | Foreground Dimension | Text and border color for dimension objects. |
| 28 | Foreground External Transformation | Defines color for external transformation text and lines. |
| 29 | Foreground Fact | Sets color for text and borders of Fact tables. |
| 30 | Foreground Header | Color for header text in diagram objects. |
| 31 | Foreground Vault Hub | Text and border color for Vault Hub entities. |
| 32 | Foreground Vault Link | Defines line and text color for Vault Link entities. |
| 33 | Foreground Even Column | Color for text in even-numbered columns. |
| 34 | Foreground Odd Column | Color for text in odd-numbered columns. |
| 35 | Foreground Other Object | Used for all remaining object types not specifically categorized. |
| 36 | Foreground Package | Text color used in package objects. |
| 37 | Foreground Vault Satellite | Sets text and border color for Vault Satellite objects. |
| 38 | Foreground Script Transformation | Defines color for text and outlines of script transformation objects. |
| 39 | Foreground Source | Text color for source objects. |
| 40 | Foreground Table | Defines text color used in table objects. |
| 41 | Foreground View | Text and border color for view objects. |
| 42 | Foreground Package (Alt) | Optional alternative package color variant for theme adjustments. |
| 43 | Foreground Table (Alt) | Alternate text or border color for tables. |
| 44 | Line Color Thin | Defines color for thinner connectors used in complex diagrams. |
Screen Overview:

B) Diagram
The Diagram tab controls scaling, object proportions, and text formatting for the data flow visualization. These options help optimize diagram readability and aesthetic balance across different screen sizes.
B) Diagram
The Diagram tab controls the scaling, spacing, and visual proportions of elements displayed in the data flow diagram. These settings help maintain clear and visually balanced layouts, especially for complex DWH models.
| ID | Parameter | Description |
|---|---|---|
| 1 | Arrow Height | Sets the height of arrows used to connect diagram objects. |
| 2 | Font Size | Defines the general font size used for object labels. |
| 3 | Cell Height | Adjusts the vertical size of diagram object cells. |
| 4 | Header Font Size | Sets the font size for object headers in diagrams. |
| 5 | Main Box Height | Defines the height of the main object boxes. |
| 6 | Sub Box Height | Defines the height of smaller sub-elements within objects. |
| 7 | Scale | Adjusts the overall zoom scaling of the diagram view. |
| 8 | Arrow Width | Determines the line thickness of connecting arrows. |
| 9 | Border Thickness | Specifies the thickness of borders around diagram boxes. |
| 10 | Cell Width | Controls the width of cells or boxes in the diagram. |
| 11 | Header Height | Sets the height of the header section inside diagram objects. |
| 12 | Main Box Width | Adjusts the width of main object boxes for better visibility. |
| 13 | Sub Box Width | Defines the width of sub-elements. |
| 14 | Minor Connector Line Opacity (%) | Controls the transparency of less important connector lines to reduce visual clutter. |
Screen Overview:

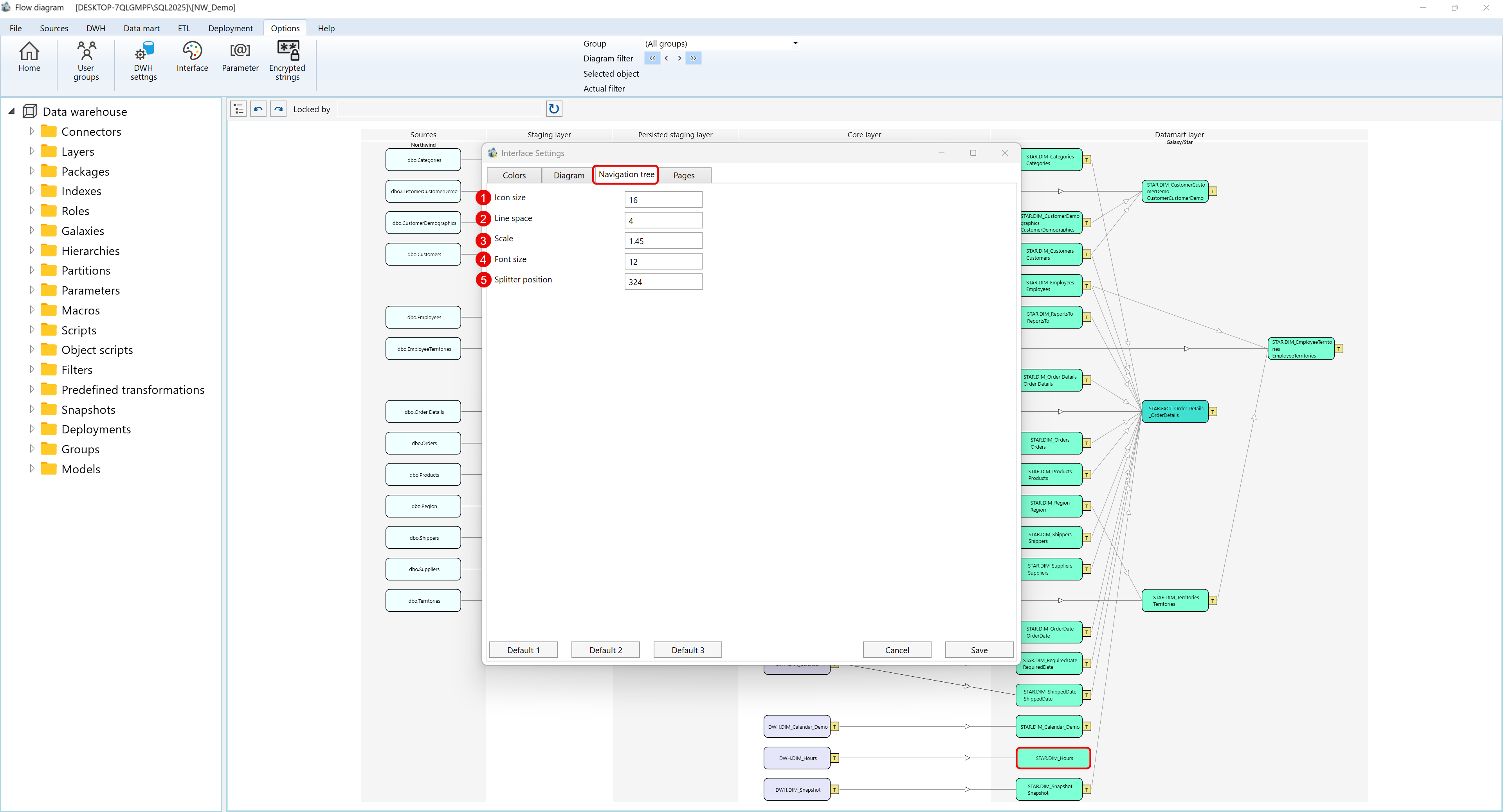
C) Navigation Tree
The Navigation Tree tab defines the display settings of the project's left-hand folder structure. Adjustments here affect the layout of folders such as Sources, Layers, Packages, and Roles, enhancing usability and readability.
| ID | Parameter | Description |
|---|---|---|
| 1 | Icon Size | Adjusts the size of folder and object icons in the tree view. |
| 2 | Line Space | Defines vertical spacing between tree elements for improved readability. |
| 3 | Scale | Adjusts the overall zoom level for the navigation tree panel. |
| 4 | Font Size | Defines the font size for the names of folders and objects. |
| 5 | Splitter Position | Determines the width between the navigation tree and the main diagram view. |
Screen Overview:

D) Pages
The Pages tab defines how pages within the diagram workspace are displayed and aligned. This includes layout scaling, alignment rules, and maximum allowed dimensions for diagram and table views.
| ID | Parameter | Description |
|---|---|---|
| 1 | Detail Page Horizontal Alignment | Sets how detail pages are aligned horizontally (Stretch, Left, Center, Right). |
| 2 | Detail Page Vertical Alignment | Defines the vertical alignment for detailed diagram pages. |
| 3 | Detail Page Max Width | Specifies the maximum allowed width for detailed diagram pages. |
| 4 | Detail Page Max Height | Specifies the maximum allowed height for detailed pages. |
| 5 | Frame Scale | Sets the zoom factor applied to page frames in the diagram view. |
| 6 | Table Page Horizontal Alignment | Controls horizontal alignment for table pages in the diagram. |
| 7 | Table Page Vertical Alignment | Sets vertical alignment for table pages. |
| 8 | Table Page Max Width | Defines the maximum width for table pages. |
| 9 | Table Page Max Height | Defines the maximum height for table pages. |
Screen Overview:
