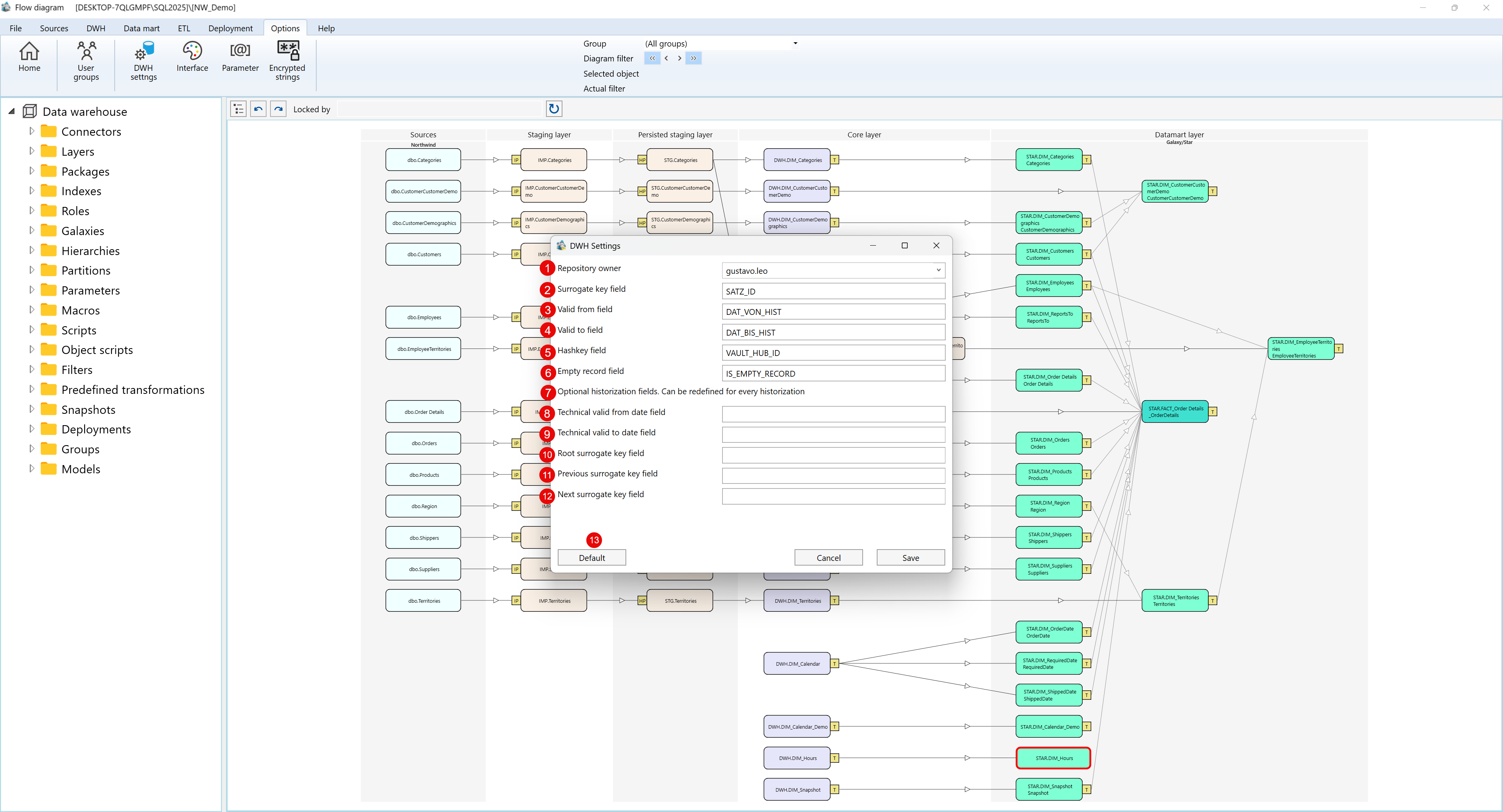
DWH Settings
The DWH Settings screen defines key configuration parameters that determine how AnalyticsCreator generates and manages the Data Warehouse (DWH) structure. These parameters control naming conventions, historization logic, and surrogate key management across the entire ETL process. Each value can be adapted to fit organizational standards and modeling practices, ensuring consistency and governance within all data layers.
All settings defined here are applied globally across transformations, fact tables, and dimensions. They can also be overridden for specific objects when customization is required.
DWH Settings Parameters
| ID | Parameter | Description |
|---|---|---|
| 1 | Repository Owner | Specifies the user responsible for the DWH configuration and repository maintenance. |
| 2 | Surrogate Key Field | Defines the field name used as the surrogate primary key across DWH tables, typically SATZ_ID. |
| 3 | Valid From Field | Indicates the column that marks the start of a record's validity period in historized tables. |
| 4 | Valid To Field | Defines the column that identifies the end of a record's validity period, used in historization tracking. |
| 5 | Hashkey Field | Specifies the name of the field containing the record hash key, used to detect data changes or define business keys in Data Vault models. |
| 6 | Empty Record Field | Defines the field used to flag “empty” or default records, such as IS_EMPTY_RECORD, for unknown or placeholder entries. |
| 7 | Optional Historization Fields | Allows adding additional historization fields. These can be redefined individually for specific historizations if needed. |
| 8 | Technical Valid From Date Field | Defines the technical start date for the record's active lifecycle used in ETL processing. |
| 9 | Technical Valid To Date Field | Specifies the technical end date for a record's active lifecycle in ETL processes. |
| 10 | Root Surrogate Key Field | Identifies the root-level surrogate key used for linking parent and child records across tables. |
| 11 | Previous Surrogate Key Field | Specifies the field that holds the previous surrogate key value, supporting historization version tracking. |
| 12 | Next Surrogate Key Field | Defines the field that contains the reference to the next surrogate key in a versioned record chain. |
| 13 | Default Button | Restores all parameters to their original system default values. Useful when resetting configurations or aligning to global standards. |
Practical Usage
These DWH settings ensure consistency and automation in data warehouse generation. For example:
- The Surrogate Key Field ensures all dimensions and facts use a unified key naming convention.
- The Valid From and Valid To fields define temporal logic for historized data (Slowly Changing Dimensions Type 2).
- The Hashkey Field is essential for uniquely identifying records across different data sources or for Data Vault implementations.
Default Naming Convention Example
Below is an example of standard default field names commonly used in AnalyticsCreator projects:
| Field Name | Purpose |
|---|---|
SATZ_ID |
Primary surrogate key for DWH tables. |
DAT_VON_HIST |
Start date of validity for historized records. |
DAT_BIS_HIST |
End date of validity for historized records. |
VAULT_HUB_ID |
Hash key for identifying business entities or records. |
IS_EMPTY_RECORD |
Indicates placeholder or default entries. |
Screen Overview
The following image shows the DWH Settings dialog window within the main AnalyticsCreator environment:
